Other Parts Discussed in Thread: UNIFLASH
data-stream代码是从下面链接中下载的
https://e2e.ti.com/support/wireless-connectivity/bluetooth-group/bluetooth/f/bluetooth-forum/1263726/cc2340r5-uart-to-ble-bridge-example-based-on-the-official-data-stream-one-from-ti
在App_StackInitDoneHandler中调用DataStream_start();目前现象是simplelink扫描到广播信息,但是很快就消失了。应该是广播数据启动后被停止。
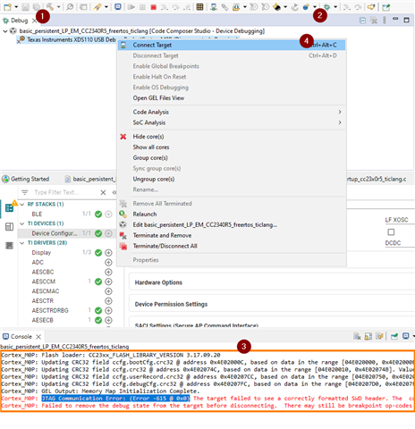
目前只有一块开发板,代码是使用mcuboot+persistent+oad-onchip三部分的形式烧写,麻烦提供一下调试思路,非常感谢!



