Other Parts Discussed in Thread: SYSBIOS
请注意,本文内容源自机器翻译,可能存在语法或其它翻译错误,仅供参考。如需获取准确内容,请参阅链接中的英语原文或自行翻译。
器件型号:CC2652PSIP主题中讨论的其他器件:SYSBIOS
您好!
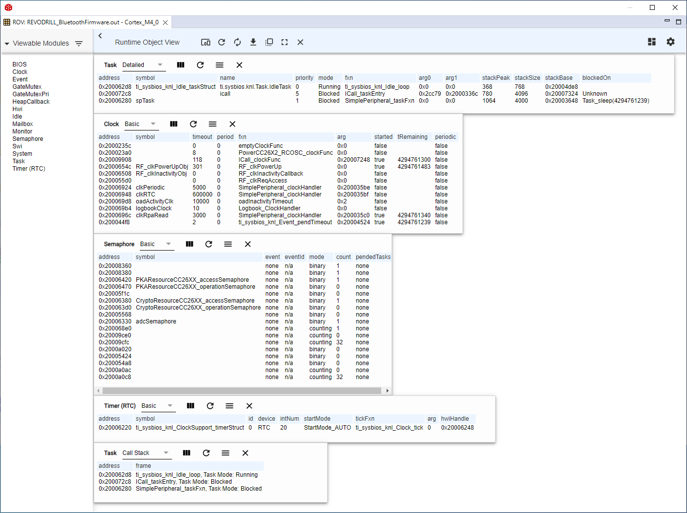
在我的应用中、所有时钟模块都停止工作。 ROV 告诉我,它应该被服务,时间已经发生了,但没有得到服务。 活动 RTIO 是空闲循环。
似乎是 在复位大约一小时后发生的。
TI_SYSBIOS_KNL_ClockSupport_timerStruct.safedCurrCount 看起来很奇怪、不知道。
有什么提示吗?
谢谢 Konrad!

