This thread has been locked.

If you have a related question, please click the "Ask a related question" button in the top right corner. The newly created question will be automatically linked to this question.

[参考译文] TMS320F28377D:无法使用示例代码实现 CAN 外部环回模式运行

Guru**** 2780775 points

Other Parts Discussed in Thread: SN65HVD235

请注意,本文内容源自机器翻译,可能存在语法或其它翻译错误,仅供参考。如需获取准确内容,请参阅链接中的英语原文或自行翻译。

https://e2e.ti.com/support/microcontrollers/c2000-microcontrollers-group/c2000/f/c2000-microcontrollers-forum/567030/tms320f28377d-cannot-realize-can-external-loopback-mode-operation-with-example-code

器件型号:TMS320F28377D
主题中讨论的其他器件:SN65HVD235

您好!

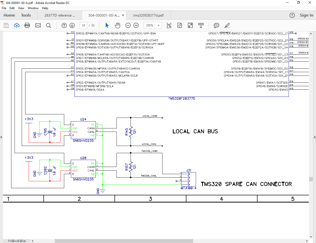
我尝试从外部回送示例启动 CAN 通信。 我所做的只是修改我们使用的 GPIO 引脚(GPIO 5/4)、其他所有内容保持不变。 但是、当我对它进行调试时、我甚至无法观察写入数组中用于传输的值(示例中为0)、如下所示。 然后、由于不匹配、程序停止。 下面显示了程序和调试视图、还随附了 CAN 连接的原理图。 我之前为28032编程了 CAN、但28377d 提供的东西的直接视图不是很清楚、这让我很困惑。  是否有人可以就发生的情况给出提示? 非常感谢。

  • 请注意,本文内容源自机器翻译,可能存在语法或其它翻译错误,仅供参考。如需获取准确内容,请参阅链接中的英语原文或自行翻译。

    Yi、

               仅更改 GPIO 分配不应影响示例的工作方式。 问题:

     

    1. 在运行示例"按原样"时、您是否能够查看数组中的数据? (即、具有原始 GPIO 分配)
    2. 您是在自检(环回)模式下运行此代码还是正在尝试与另一个节点通信?
    3. 您使用的是什么硬件平台?

  • 请注意,本文内容源自机器翻译,可能存在语法或其它翻译错误,仅供参考。如需获取准确内容,请参阅链接中的英语原文或自行翻译。
    您好、Haresh、

    感谢您的及时答复。
    1。
    我返回到原始示例代码并进行简单更改
    *(unsigned long *) ucRXMsgData = 0;
    更改为
    *(unsigned long *) ucRXMsgData = 48;
    现在、我可以观察到值为"0"。 我认为是因为与 ASCII 代码对应的字符、我以前看不到任何有意义的内容。 尽管引脚分配是"错误的"、但它似乎已经在运行自检。 这是否意味着我无需将 CAN 引脚连接到收发器进行自检、并且可以分配任何 GPIO (CAN)引脚以在自检模式下运行?
    2.
    我首先尝试在回送模式下运行此代码以演示其功能并加深我的理解。 然后、我需要与另一个节点通信
    3.
    我使用 SN65HVD235作为收发器、并尝试最后与 imx6进行通信。

    它看起来是示例代码、我可以继续对其进行修改。 另一个问题:我想在 CPU2上运行 CAN 通信、在这种情况下、我需要将 GPIO 引脚分配给 CPU2、并按如下方式选择 CAN 对 CPU2。 是否有其他可配置在 CPU2中运行的内容?
    GPIO_SetupPinMux (4、GPIO_MUX_CPU2、6);
    EALLOW;
    DevCfgRegs.CPUSEL8.bit.CAN_A = 1;
    DevCfgRegs.CPUSEL8.bit.CAN_B = 1;
    EDIS;

    最棒的
    Yi
  • 请注意,本文内容源自机器翻译,可能存在语法或其它翻译错误,仅供参考。如需获取准确内容,请参阅链接中的英语原文或自行翻译。

    您好、Haresh、

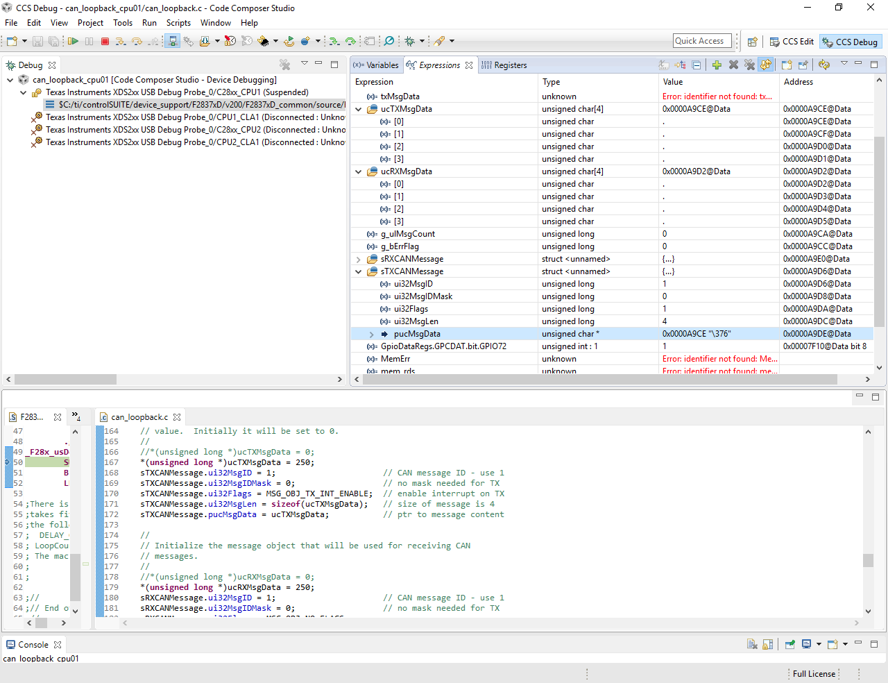
    我运行了几次示例代码、发现了另一个问题。 虽然它可以在前几百个循环中成功运行、但它将在大约"\377"处停止。 如所示

    *(unsigned long *) ucRXMsgData = 48;

    显示、它现在是"long"类型、应该大于该类型。 和一样

    无符号字符 ucTXMsgData[4]

    显示、如果该值增加到255、则应自动从 ucTXMsgData[0]加载到 ucTXMsgData[1]、对吧? 在本例中、我可以像 ucTXMsgData[0]中那样观察数字或符号(对应于 ASCII)、但不会发生任何情况。 我想知道限制应该是多少。 我很困惑、因为有很多强制类型转换、您能给出一些提示吗?

    第一张图片是正常的功能、第二张图片是在错误发生前第二次发生的情况。 (G_ulMsgCount = 1表示错误)

  • 请注意,本文内容源自机器翻译,可能存在语法或其它翻译错误,仅供参考。如需获取准确内容,请参阅链接中的英语原文或自行翻译。

    [引用用户="Yi Zhang ]Hi Haresesh、

    感谢您的及时答复。
    1。
    我返回到原始示例代码并进行简单更改
    *(unsigned long *) ucRXMsgData = 0;
    更改为
    *(unsigned long *) ucRXMsgData = 48;
    现在、我可以观察到值为"0"。 我认为是因为与 ASCII 代码对应的字符、我以前看不到任何有意义的内容。 尽管引脚分配是"错误的"、但它似乎已经在运行自检。 这是否意味着我无需将 CAN 引脚连接到收发器进行自检、并且可以分配任何 GPIO (CAN)引脚以在自检模式下运行?

    回答:正确。


    2.
    我首先尝试在回送模式下运行此代码以演示其功能并加深我的理解。 然后、我需要与另一个节点通信
    3.
    我使用 SN65HVD235 作为收发器、并尝试最后与 imx6进行通信。

    它看起来是示例代码、我可以继续对其进行修改。 另一个问题:我想在 CPU2上运行 CAN 通信、在这种情况下、我需要将 GPIO 引脚分配给 CPU2、并按如下方式选择 CAN 对 CPU2。 是否有其他可配置在 CPU2中运行的内容?
    GPIO_SetupPinMux (4、GPIO_MUX_CPU2、6);
    EALLOW;
    DevCfgRegs.CPUSEL8.bit.CAN_A = 1;
    DevCfgRegs.CPUSEL8.bit.CAN_B = 1;
    EDIS;
    回答: 您需要对所有相关的 GPIO 引脚执行此操作。


    最棒的
    Yi

    [/报价]

  • 请注意,本文内容源自机器翻译,可能存在语法或其它翻译错误,仅供参考。如需获取准确内容,请参阅链接中的英语原文或自行翻译。

    [引用用户="Yi Zhang "]

    您好、Haresh、

    我运行了几次示例代码、发现了另一个问题。 虽然它可以在前几百个循环中成功运行、但它将在大约"\377"处停止。 如所示

    *(unsigned long *) ucRXMsgData = 48;

    显示、它现在是"long"类型、应该大于该类型。 和一样

    无符号字符 ucTXMsgData[4]

    显示、如果该值增加到255、则应自动从 ucTXMsgData[0]加载到 ucTXMsgData[1]、对吧? 在本例中、我可以像 ucTXMsgData[0]中那样观察数字或符号(对应于 ASCII)、但不会发生任何情况。 我想知道限制应该是多少。 我很困惑、因为有很多强制类型转换、您能给出一些提示吗?

    第一张图片是正常的功能、第二张图片是在错误发生前第二次发生的情况。 (G_ulMsgCount = 1表示错误)

    [/报价]

    您好!

    在寄存器视图中、您可以右键单击 TX 和 RX 数据数组、并将显示格式更改为十六进制以更好地查看数组的内容。

    错误(TX 和 RX 数据不匹配的哪个错误)总是在同一个点发生?

    此致

    Chris

  • 请注意,本文内容源自机器翻译,可能存在语法或其它翻译错误,仅供参考。如需获取准确内容,请参阅链接中的英语原文或自行翻译。

    尊敬的 Chris:

    我认为"\377"对应十进制的"255"、即使我给单个数组成员而不是整个数组取值、错误仍然会发生。 "\377"错误似乎总是在数组的最高成员处发生。

    因为当我进行这样的编程时:

    txMsgData[0]= 0x12;
    txMsgData[1]= 0x12;
    txMsgData[2]= 0x12;
    txMsgData[3]= 0xEE;
    txMsgData[4]= 0xE0;

    然后在每个 for 循环期间将每个成员增加1。 只有当 txMsgData[4]增加到"\377"时、才会发生错误。

    但是、如果我按如下方式进行编程:

    txMsgData[0]= 0x12;
    txMsgData[1]= 0x12;
    txMsgData[2]= 0x12;
    txMsgData[3]= 0xE0;

    只有 当 txMsgData[3]增加到"\377"时、才会发生错误。

    我很困惑这是如何仅发生在最高字节的。 在我使用"if"来标识"\377"点并将其清除为零之后、没有错误。

    您能就此提供任何提示吗? 由于它们是以单独的字节写入的、因此即使一个字节超过其限制、也不应存在冲突。

    谢谢、

    Yi

  • 请注意,本文内容源自机器翻译,可能存在语法或其它翻译错误,仅供参考。如需获取准确内容,请参阅链接中的英语原文或自行翻译。
    Yi、

    我进行了一些测试、但我没有看到数据匹配错误。 我确实认为需要修复此示例、以单独递增每个数组索引的数据。 此外、我将提交一个错误、添加一个已检查的错误、以便每当任何索引超过0xFF 时、它们都将重置为零。 当数据递增到超过0xFF 时、它会回滚到0x100、然后发送零(驱动程序 API 只接受较低的字节)。

    此致
    Chris
  • 请注意,本文内容源自机器翻译,可能存在语法或其它翻译错误,仅供参考。如需获取准确内容,请参阅链接中的英语原文或自行翻译。

    尊敬的 Chris:

    感谢您回来。 我对代码进行了类似的修改、结果没有问题、至少现在没有错误。 但是、正如我在上一个帖子中提到的、即使其他索引在前面增加到0xFF、也没有错误、它们将返回0、然后重新开始。 但是、最高索引的情况有所不同、它在增加到0xFF 时显示错误。 这是我现在仍然感到困惑和好奇的地方。 如果现在没有快速的答案,我完全可以理解。 无论如何、非常感谢。

    Yi