Other Parts Discussed in Thread: C2000WARE, SYSCONFIG
主题中讨论的其他器件:C2000WARE、 SysConfig
工具与软件:
您好!
我们的 DSP 上的 SCIA 接收引脚出现了大问题。
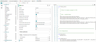
我使用下面的 driverlib 功能将引脚设置为 SCIRXDA 引脚:
GPIO_setMasterCore(64, GPIO_CORE_CPU1);
GPIO_setPinConfig(GPIO_64_SCIRXDA);
GPIO_setDirectionMode(64, GPIO_DIR_MODE_IN);
GPIO_setPadConfig(64, GPIO_PIN_TYPE_STD);
GPIO_setQualificationMode(64, GPIO_QUAL_ASYNC);
看起来 GPIO 寄存器显示的是正确的多路复用器配置。 然而、即使输入为零伏、也不会标记接收器错误/中断检测。 向接收引脚发送数据不执行任何操作、FIFO 中也不传输数据。 我们从 SCIC 中复制了中断服务例程、我们知道该例程正在工作、但没有复制任何内容。 SCIC 正常工作、SCIA 无法正常工作。
我还在 while 循环中放入了 GPIO_readPin (GPIO64)函数、以检查 GPIO 是否正在更改状态、并且计数器按预期记录数百万次切换。
但仍然没有发生在 SCIA Regs。
这里发生了什么? 为什么我们的 SCI 端口只有一个可以工作?
此致、
JmH

