Thread 中讨论的其他器件: C2000WARE
工具与软件:
开发环境:
MCU:TMS320F2800156-Q1
TRM: TMS320F280015x 实时微控制器技术参考 Manual_RevB_.pdf
CCS:12.7
SDK:C2000Ware_5_02_00_00
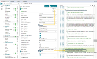
图1

图2:

图1源自 TRM
图2显示了基于 syscfg 生成的代码。
问题1 (ECAP 模块在捕获模式下运行):
如果我将事件预分频器设置为非零值(不要绕过预分频逻辑)、我将无法获得正确的占空比并且只能检测到频率、 是不是可以?
/BR
塞缪尔

