工具与软件:
您好!
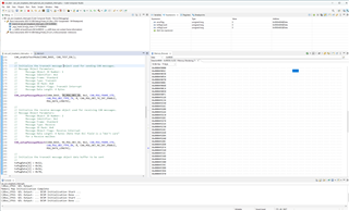
我将按照 can_ex2_loopback_interrupts 示例进行操作。 我已通读 TRM、知道只有在调试模式下才能访问 RAM 中的消息对象。 我使用280039c LaunchPad、我可以通过 PEAK-CAN 软件狗读取 CAN 数据来查看此示例的工作方式。 但是、当我试图详细了解消息对象中的数据映射时、我在调用 can_sendMessage 函数后设置了一个断点。 理想情况下、我应该会看到报文对象更新为我要发送的数据、我的 Tx 报文对象编号为1、因此地址应该从0x49020开始、我想读取0-3数据、所以应该是0x49030。 但是、正如您在我的内存浏览器窗口中看到的、我无法看到任何数据、请建议我如何在调试模式下读取消息对象、谢谢。
此致!
Kai


