主题中讨论的其他器件:LMX2594
嗨、大家好
我们的客户正在使用 LMX2594板进行调试、遇到以下两个问题:
我的要求是 RFoutA 输出5GHz、RFoutB 输出 SYSREF 和 SYSREF 需要重复模式。 如下所示:
输入时钟:50MHz、请参阅以下原理图:
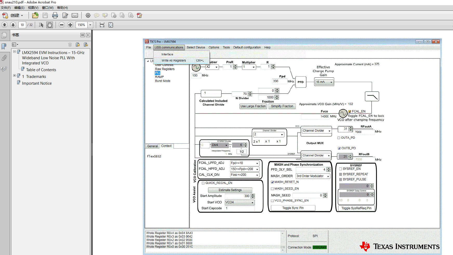
但是、当我们完成配置时、输出频率始终不正确:我们需要5GHz、但输出始终为4.047GHz;请参阅以下配置:
SYSREF 没有输出:
我们在 SYSRefReq 引脚上输入3.3V、1MHz 方波; 在 SYNC 引脚上输入3.3V 1kHz 方波。
结果: RFoutA 和 RFoutB,两者都没有输出。 请参阅我们的配置:
您能回顾一下我的问题吗? 非常感谢您的反馈。
谢谢
-彭芬






