This thread has been locked.

If you have a related question, please click the "Ask a related question" button in the top right corner. The newly created question will be automatically linked to this question.

[参考译文] CCS/TM4C123GH6PM:问题:无法解析BUIM-variable "${COM_TI_INSTALL_DIR}"

Guru**** 2540690 points
Other Parts Discussed in Thread: EK-TM4C123GXL

请注意,本文内容源自机器翻译,可能存在语法或其它翻译错误,仅供参考。如需获取准确内容,请参阅链接中的英语原文或自行翻译。

https://e2e.ti.com/support/tools/code-composer-studio-group/ccs/f/code-composer-studio-forum/605734/ccs-tm4c123gh6pm-problem-build-variable-com_ti_install_dir-cannot-be-resolved

部件号:TM4C123GH6PM
主题中讨论的其他部件:EK-TM4C123GXL

工具/软件:Code Composer Studio

您好,
我可以在以下问题上使用一些帮助:
开发环境:
IDE:CCS版本:7.1 .0.0.0016万 ,运行在带SP1的Windows 7专业版上,包括所有当前更新。
驱动程序库:StellarisRegistered外设驱动程序库:软件驱动程序模型API
目标:Launchpad EK-TM4C123GXL (TM4C123GPMI板载处理器
问题详细信息:
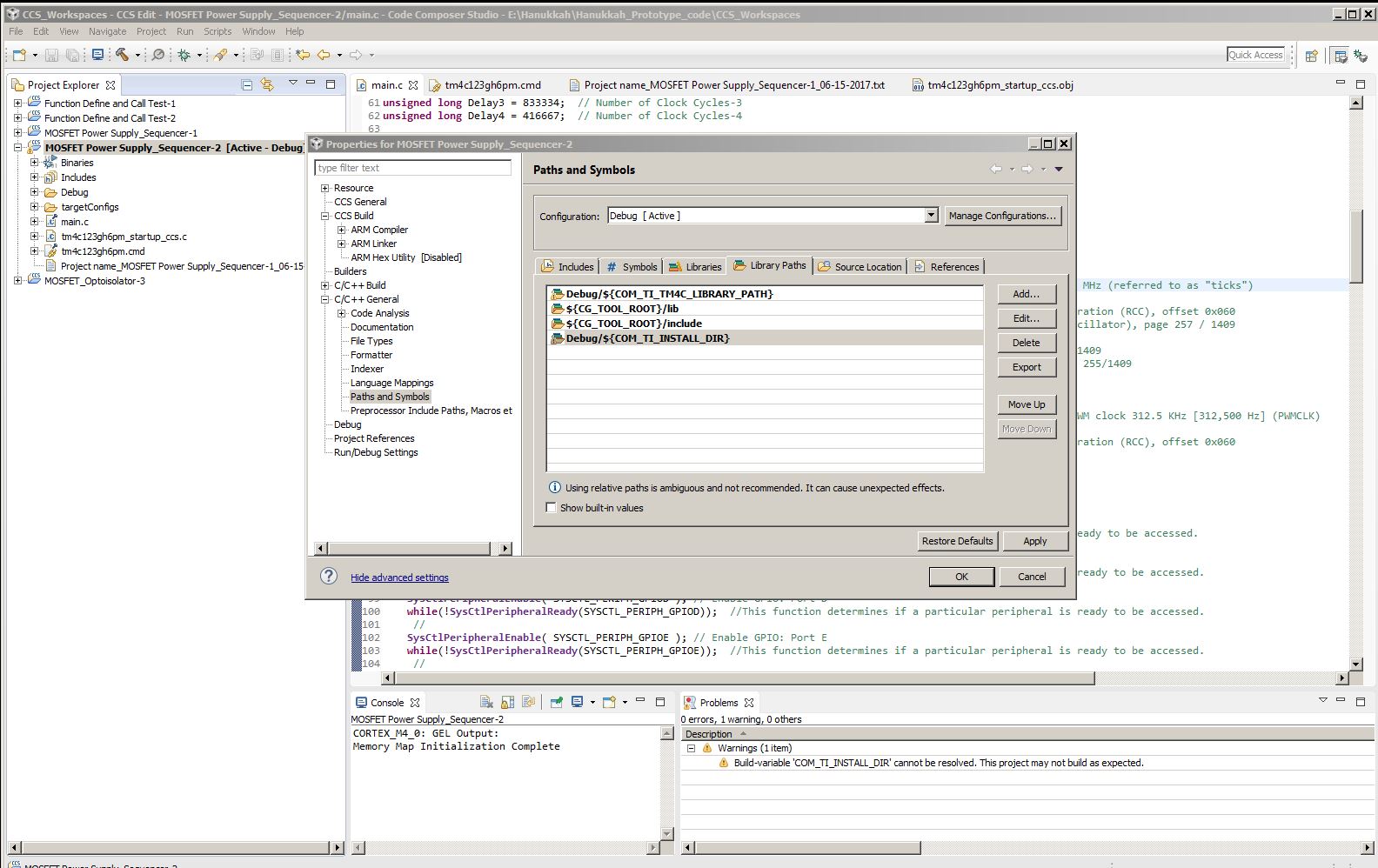
1.在项目资源管理器中,项目旁边有一个黄色三角形,如下图所示。
2.因此,我收到一条问题消息:“无法解析内部变量${COM_TI_INSTALL_DIR}”。
代码构建和运行时没有错误。
我们非常感谢为解决这一问题提出的建议。
谢谢,Bob
  • 请注意,本文内容源自机器翻译,可能存在语法或其它翻译错误,仅供参考。如需获取准确内容,请参阅链接中的英语原文或自行翻译。

    似乎项目正在使用未定义的生成变量,因此无法解析。 您可以通过右键单击项目并转到“属性”->“生成”->“变量”选项卡,然后启用“显示系统变量”复选框来检查定义了哪些变量。 然后确保任何编译器在项目中包含路径,链接器搜索路径或其他生成设置使用正确的变量名称。

    希望这能有所帮助!

  • 请注意,本文内容源自机器翻译,可能存在语法或其它翻译错误,仅供参考。如需获取准确内容,请参阅链接中的英语原文或自行翻译。
    您好,AartiG:
    我已检查"显示系统变量",如下图所示。  “COM_TI_INSTALL_DIR”不在列表中。
    如何添加?
    谢谢,Bob
  • 请注意,本文内容源自机器翻译,可能存在语法或其它翻译错误,仅供参考。如需获取准确内容,请参阅链接中的英语原文或自行翻译。

    [引述用户="Robert Samuel "]

    我已检查"显示系统变量",如下图所示。  “COM_TI_INSTALL_DIR”不在列表中。
    如何添加?

    [/引述]

    您可以通过单击该屏幕中的添加按钮来添加变量。 但是,更大的问题是为什么需要该特定变量,它应该指向哪个目录? 是否是您要创建的自定义文件? 我问这个问题,因为已经有一个名为COM_TI_TM4C_INSTALL_DIR的系统变量可以使用。 但是,如果您想创建新变量,您可以从该屏幕中创建。

    如果需要,还可以在工作区级别而不是项目级别设置变量。 请参阅此维客部分了解相关步骤。

  • 请注意,本文内容源自机器翻译,可能存在语法或其它翻译错误,仅供参考。如需获取准确内容,请参阅链接中的英语原文或自行翻译。

    您好,ArtiG,

    我在“项目资源管理器”和“窗口”的所有项目的“属性”中搜索了多次所有条目树,以查找路径变量“COM_TI_INSTALL_DIR”的任何外观,但没有找到任何条目。 而且,我知道我没有创建它。

    我确实查看了您推荐的wiki,并在指定位置查找了路径变量。 如上所述,我在那里找不到。

    我不知道还有其他地方可以找它。

    可能是我在找错了地方?

    项目在哪里可以找到路径变量的引用?

    您还有其他建议吗?

    感谢您的帮助,
    Bob

  • 请注意,本文内容源自机器翻译,可能存在语法或其它翻译错误,仅供参考。如需获取准确内容,请参阅链接中的英语原文或自行翻译。

    您好,ArtiG,

    我相信我解决了这个问题。

    我决定查看每个项目的文件夹,它们都有属性功能,而我过去从未这样做过。

    我在三个文件夹中找到了路径变量“COM_TI_INSTALL_DIR”,并将其删除,如下图所示。

    因此,删除所有三项后,问题指示符和通知就会消失。  代码仍按照设计运行。

    这对我来说是一个谜,它是如何和/或为什么创建的,但在这方面花了足够的时间。  如果问题再次出现,我将重新发布。

    再次感谢您的帮助,

    Bob

    已解决的问题:

    已检查文件夹, 并 按以下顺序删除了“COM_TI_INSTALL_DIR”: