请注意,本文内容源自机器翻译,可能存在语法或其它翻译错误,仅供参考。如需获取准确内容,请参阅链接中的英语原文或自行翻译。
器件型号:TMS320C5515 工具/软件:Code Composer Studio
尊敬的 TI 社区:
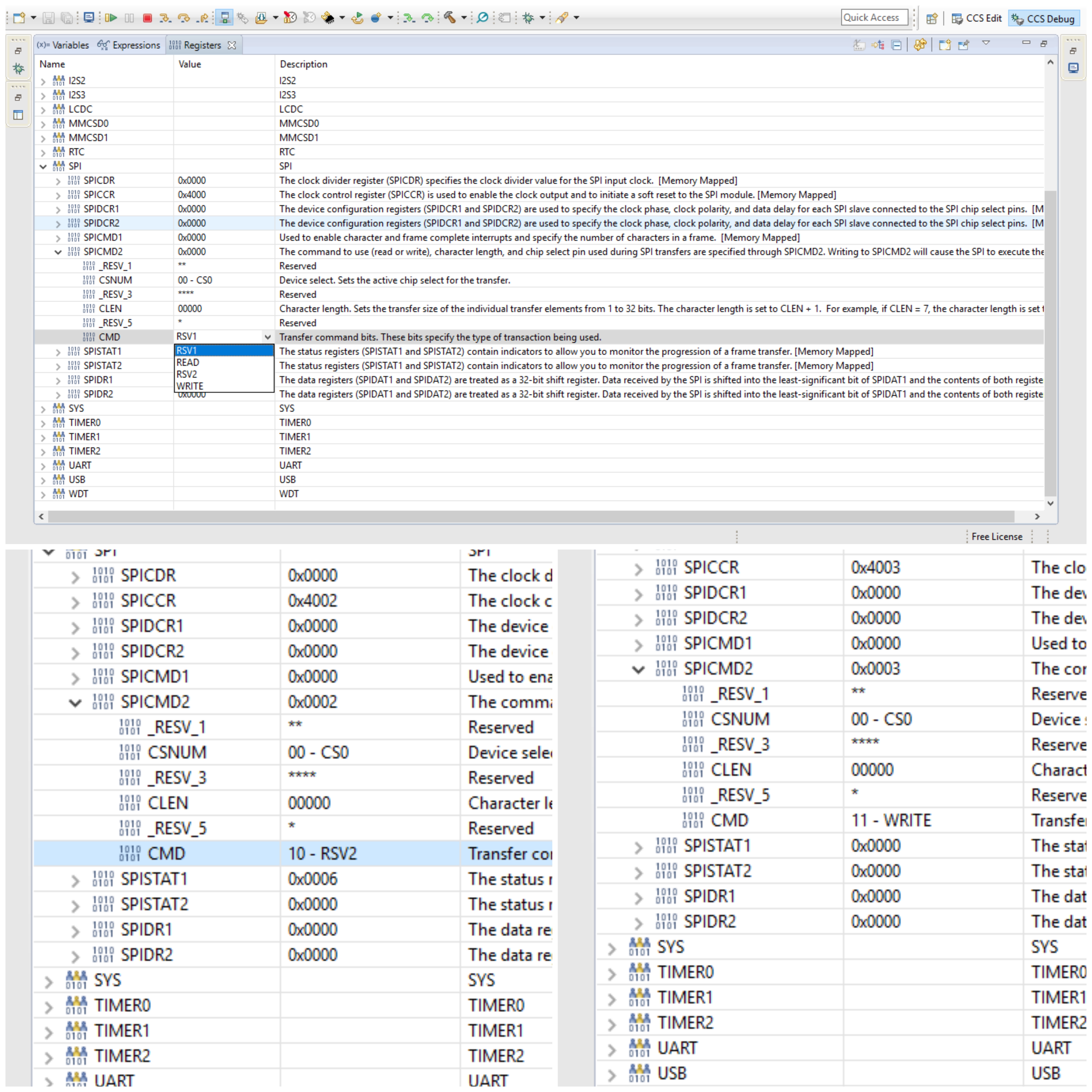
我目前正在使用 CCS v6.1。 TMS320C5515 DSP EVM 文档和 CCS 中的 SPI 寄存器设置不同。
CCS 中 SPI-->SPI_CMDS2->CMD 的寄存器设置如下:
00 -- RSV1
01 --读
10 -- RSV2
11 --写入
而 在 TMS320C5515 SPI 用户指南的文档 (第29页)中、如下所示:
00 -- RSV1
01 --读
10 --写
11 -- RSV2
我已经检查了使用这两个设置、发现与写入命令相对应的设置10可以正常工作。 所以文档内容是正确的、而 CCS 中的"Register View"选项卡(CCS->View->Registers")是错误的。
所附图片说明相同。
