This thread has been locked.

If you have a related question, please click the "Ask a related question" button in the top right corner. The newly created question will be automatically linked to this question.

[参考译文] CCS/MSP-EXP430F5438:无法在全新开发的样片程序上解释元数据。 电路板。

Guru**** 2560030 points
Other Parts Discussed in Thread: MSP-FET

请注意,本文内容源自机器翻译,可能存在语法或其它翻译错误,仅供参考。如需获取准确内容,请参阅链接中的英语原文或自行翻译。

https://e2e.ti.com/support/tools/code-composer-studio-group/ccs/f/code-composer-studio-forum/688727/ccs-msp-exp430f5438-meta-data-cannot-be-interpreted-on-sample-program-for-brand-new-dev-board

器件型号:MSP-EXP430F5438

工具/软件:Code Composer Studio

我正在尝试使用 code composer 和 MSP-FET 启动并运行 MSP-EXP430F5438板。 两个硬件均为开箱即用。 我安装了两次 Code Composer。

此屏幕截图中显示了错误消息和上下文。

我尝试导入演示项目"UserExperienceDemo" 、该项目出现在具有以下结构的目录中:

但是、我尝试了其他几个具有相同结果的方法。

我在 Windows 7 64位计算机上。

  • 请注意,本文内容源自机器翻译,可能存在语法或其它翻译错误,仅供参考。如需获取准确内容,请参阅链接中的英语原文或自行翻译。
    以下是此问题的更新和说明。
    我启动了一个新项目、并将示例程序中的一些内容复制粘贴到 main.c 中、以查看是否可以使所有内容正常工作。 实际上、我可以构建项目、加载项目并单步执行它。 但是、当我尝试执行 UserExperienceDemo 时、如果我尝试手动剪切和粘贴、则会有太多的副作用和影响。 因此、我认为需要能够分配一个预定义的项目、该项目在其正确位置设置了所有文件、包括、库、常量等。 我认为"meta-data"错误消息表示项目文件不兼容?
  • 请注意,本文内容源自机器翻译,可能存在语法或其它翻译错误,仅供参考。如需获取准确内容,请参阅链接中的英语原文或自行翻译。
    Tim、

    屏幕截图未显示。 可以再次尝试连接它们吗?

    您是如何导入项目的、是通过 CCS 菜单 Project->Import CCS Projects 导入的? 您使用的是哪个版本的 MSPWare?
  • 请注意,本文内容源自机器翻译,可能存在语法或其它翻译错误,仅供参考。如需获取准确内容,请参阅链接中的英语原文或自行翻译。

    不确定什么是"MSPWare"。 Code Composer 的版本为8.0.0.00016。

    我尝试再次加载它、这次能够使项目生成。

    对于其他遇到相同问题的用户来说:必须通过目录 src\ccs 导入、而不是 src\UserExperienceDemo。

    现在、我可以构建和加载代码、以及单步执行。 但是、如果我让它运行、则没有明显的操作、例如 LCD 显示屏不显示任何内容。 然后、我无法停止它、当我尝试以下操作时收到此消息:

    但我仍然能够加载和停止我的 LED 闪烁代码、因此我认为这不是硬件的根本问题。

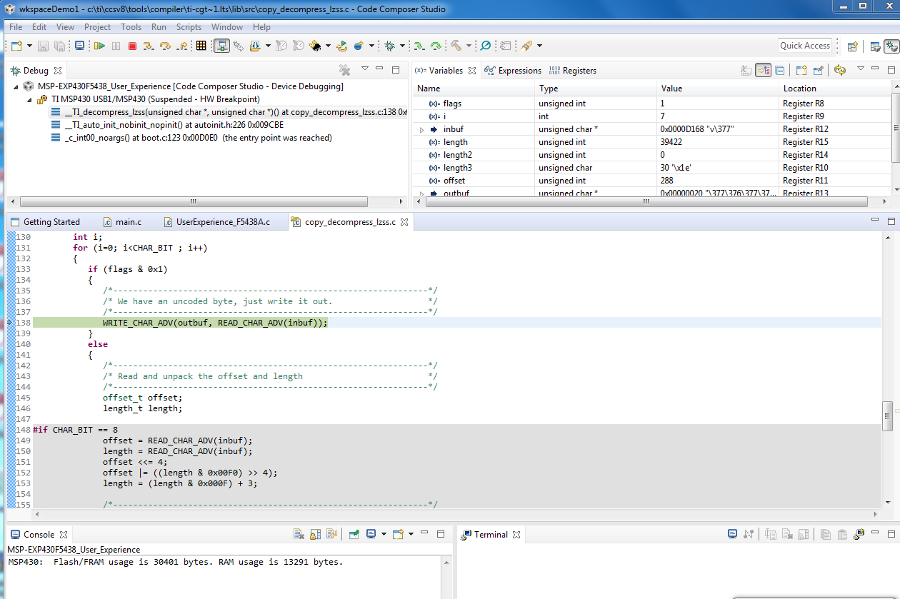
    在许多系统复位之后、除了这种情况外、我还观察到另一种行为。 它看起来像是一次、一直运行到达到"HW 断点"。 它显示了这一点

    我的电路板为0-04版、而文档假定为0-02版。 不知道这是否重要。

    Tim

  • 请注意,本文内容源自机器翻译,可能存在语法或其它翻译错误,仅供参考。如需获取准确内容,请参阅链接中的英语原文或自行翻译。
    当我编辑时、屏幕截图(包括新的屏幕截图)会出现、但在我发布时、屏幕截图会消失。
    我正在使用"切断工具"并通过剪贴板进行复制/粘贴。 是否有标准的方法来实现此目的?
  • 请注意,本文内容源自机器翻译,可能存在语法或其它翻译错误,仅供参考。如需获取准确内容,请参阅链接中的英语原文或自行翻译。

    [引用 user="Tim Harris12">现在、我可以构建和加载代码、并单步执行。 但是、如果我让它运行、则没有明显的操作、例如 LCD 显示屏不显示任何内容。 然后我无法停止它、在我尝试时收到此消息

    Tim、由于您已经解决了构建问题、现在又遇到了运行演示的问题、我希望您在 MSP430器件论坛中发布一篇新文章、因为那里的专家将能够更好地帮助解决演示特定的问题。  

    关于附加屏幕截图、最好保存屏幕截图(格式如.png)。 然后在发布回复时、单击右下角的"插入代码、附加文件等"、并使用图标"插入/编辑媒体"浏览并附加您的图像文件。

  • 请注意,本文内容源自机器翻译,可能存在语法或其它翻译错误,仅供参考。如需获取准确内容,请参阅链接中的英语原文或自行翻译。
    是的、好建议。 我要这个。 谢谢你。