工具/软件:
我使用组合引导流程。 SBL 从 R5单核上运行。 不使用另一个内核。
问题、
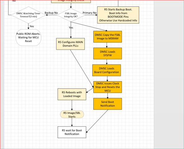
在 xSPI 引导模式下、 DMSC RBL 在哪一步将映像复制到 MSRAM VIS SPI? 我认为这发生在步骤 "DMSC 释放复位至 R5 CPU"之前、

2.由于它是组合的引导流程,因此 SYSFW 应该被解密并加载到上述位置。 引导 SYSFW 并加载电路板配置后、将发送引导通知。
3. 然后 R5启动 assebmly 并引导至 main、tjem 不等待引导通知。
请确认
谢谢。




