请注意,本文内容源自机器翻译,可能存在语法或其它翻译错误,仅供参考。如需获取准确内容,请参阅链接中的英语原文或自行翻译。
器件型号:CC3235SF 查看我的客户遇到的以下问题:
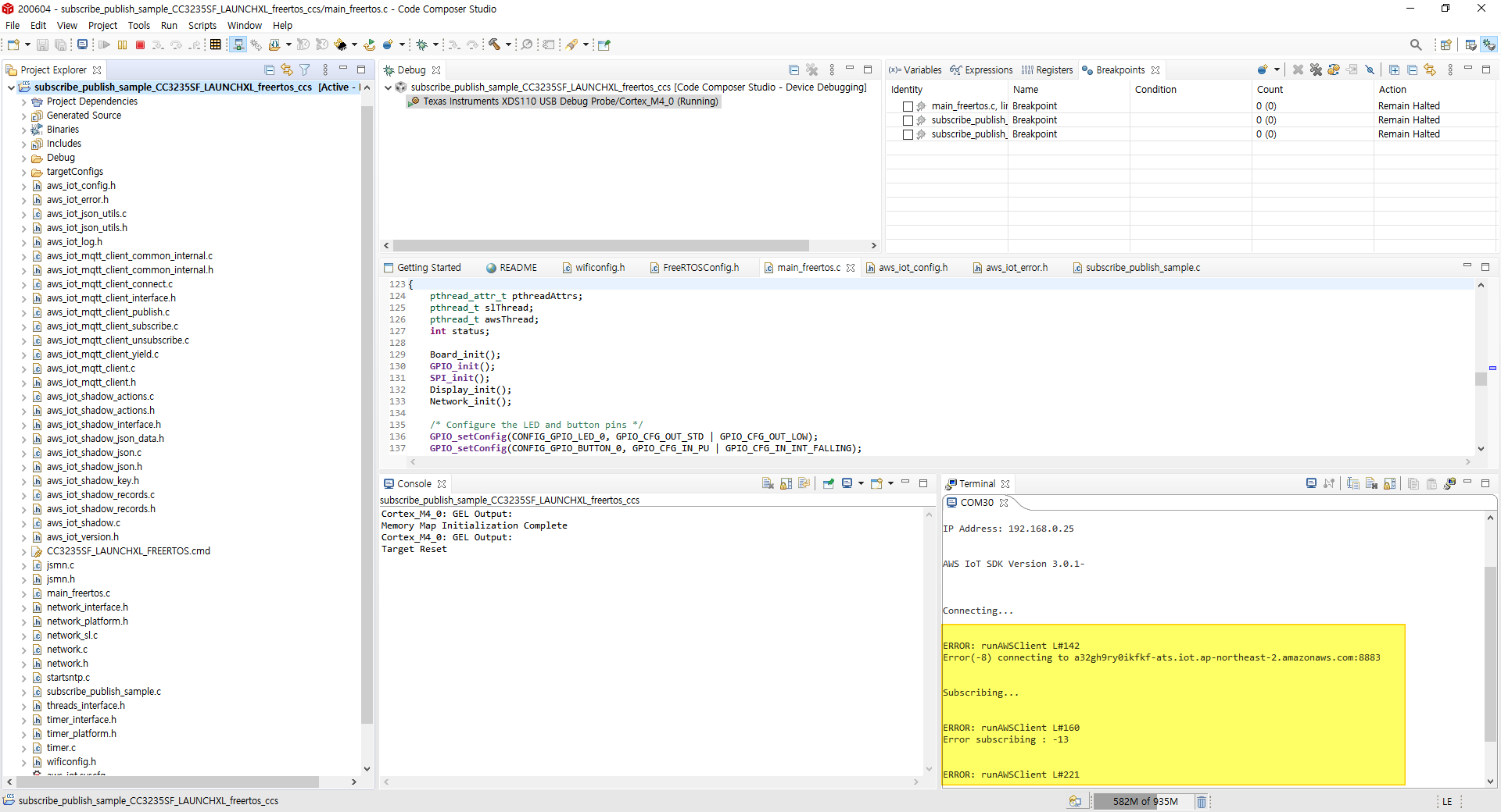
我正在尝试从 CC32XX AWS IoT 插件运行 subscribe_publish_sample_CC3235SF_LAUNCHXL_FreeRTOS 示例。
我一直运行到-8错误、这表示 TLS 层上的 SSL 初始化错误。 我已经检查了我的证书文件数次、似乎没有什么问题。
我在根 CA 中使用了 SF-class2-root.crt、正如 AWS CC32XX 快速入门指南所述。 我将附上您可能需要的所有信息。 可以帮帮我吗?
谢谢
Viktorija


