工具/软件:
您好、
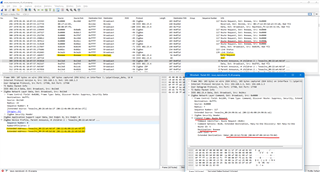
我面临着一个奇怪的问题。 我有一个 ZED 定期轮询其父级和父级也是确认轮询。
但是、父 ZR 不接受 ZED 的任何消息。 来自 ZR 的家长声明也没有提到上述 ZED。
它似乎 ZR 不认为这是一个孩子,但为什么它仍然在跟踪民意调查
这种情况很少随机发生、但由于 ZED 是电池供电的、因此我们需要通过某种方式强制重新连接来修复它。
堆栈:6.10.00.29
我附加了一个屏幕截图以显示该行为。 ZED 不是 TI 器件、而是 ZRS。
任何关于为什么会发生这种情况的建议都将是有用的
谢谢
Akhilesh

