This thread has been locked.

If you have a related question, please click the "Ask a related question" button in the top right corner. The newly created question will be automatically linked to this question.

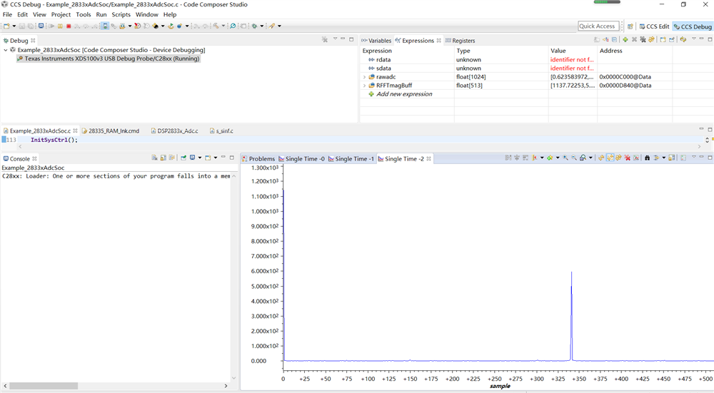
TMS320F28335: 调用官方RFFT函数的问题

Part Number: TMS320F28335


调用官方的RFFT函数,进行了1024点的FFT,大小513的幅值数组结果如上图,怎么知道尖峰对应的频率大小?