This thread has been locked.
If you have a related question, please click the "Ask a related question" button in the top right corner. The newly created question will be automatically linked to this question.
工程师们好,我最近试图使用EPWM1输出60kHz左右的高精度PWM,根据数据手册进行配置,但是使用频率计测试发现实际输出并非高精度(步长大概70hz)。以下是我的EPWM相关的代码,麻烦工程师们帮我看看哪里有问题:
void EPwm1_Gpio_Init(void)
{
EALLOW;
//
// Disable internal pull-up for the selected output pins
// for reduced power consumption
// Pull-ups can be enabled or disabled by the user.
// Comment out other unwanted lines.
//
GpioCtrlRegs.GPAPUD.bit.GPIO0 = 1; // Disable pull-up on GPIO0 (EPWM1A)
GpioCtrlRegs.GPAPUD.bit.GPIO1 = 1; // Disable pull-up on GPIO1 (EPWM1B)
//
// Configure EPWM-1 pins using GPIO regs
// This specifies which of the possible GPIO pins will be EPWM1 functional
// pins.
// Comment out other unwanted lines.
//
GpioCtrlRegs.GPAMUX1.bit.GPIO0 = 1; // Configure GPIO0 as EPWM1A
GpioCtrlRegs.GPAMUX1.bit.GPIO1 = 1; // Configure GPIO1 as EPWM1B
EDIS;
// Control signal
GPIO_SetupPinMux(90, GPIO_MUX_CPU1, 0);
GPIO_SetupPinOptions(90, GPIO_OUTPUT, GPIO_PULLUP);
EPWM1_OUTPUT = 0;
}
void HRPWM_Config(float fre, float duty)
{
float deadband;
deadband = 2 * (0.5 - duty) * 1.0/(2*fre)/(1.0/TB_CLK/2.0);
EALLOW;
CpuSysRegs.PCLKCR0.bit.TBCLKSYNC = 0; // Disable TBCLK within the EPWM
EDIS;
PWM_status = SFO_INCOMPLETE;
EPwm1Regs.TBCTL.bit.PRDLD = TB_SHADOW; // TBPRD and CC registers must be configured for shadow loads
EPwm1Regs.TBPRD = TB_CLK/(2*fre); // Set timer period
EPwm1Regs.CMPA.bit.CMPA = (TB_CLK/(2*fre))*0.5; // Set Compare
EPwm1Regs.CMPA.bit.CMPAHR = (1 << 8); // Set MEP
EPwm1Regs.CMPB.bit.CMPB = (TB_CLK/(2*fre))*0.5; // Set Compare
EPwm1Regs.CMPB.all |= 1;
EPwm1Regs.TBPHS.bit.TBPHS = 0x0000; // Phase is 0
EPwm1Regs.TBCTR = 0x0000; // Clear counter
EPwm1Regs.TBCTL.bit.CTRMODE = TB_COUNT_UPDOWN; // Count Mode
EPwm1Regs.TBCTL.bit.SYNCOSEL = TB_SYNC_DISABLE;
EPwm1Regs.TBCTL.bit.HSPCLKDIV = TB_DIV1; // Clock ratio to SYSCLKOUT
EPwm1Regs.TBCTL.bit.CLKDIV = TB_DIV1;
EPwm1Regs.TBCTL.bit.FREE_SOFT = 2;
EPwm1Regs.CMPCTL.bit.LOADAMODE = CC_CTR_ZERO_PRD;
EPwm1Regs.CMPCTL.bit.LOADBMODE = CC_CTR_ZERO_PRD;
EPwm1Regs.CMPCTL.bit.SHDWAMODE = CC_SHADOW; // TBPRD and CC registers must be configured for shadow loads
EPwm1Regs.CMPCTL.bit.SHDWBMODE = CC_SHADOW; // TBPRD and CC registers must be configured for shadow loads
// EPwm1Regs.AQCTLA.bit.CAU = AQ_SET; // Set actions
// EPwm1Regs.AQCTLA.bit.CAD = AQ_CLEAR; // Set actions
EPwm1Regs.AQCTLA.bit.CAU = AQ_NO_ACTION; // Set actions
EPwm1Regs.AQCTLA.bit.CAD = AQ_NO_ACTION; // Set actions
EPwm1Regs.AQCTLB.bit.CBU = AQ_SET; // Set actions
EPwm1Regs.AQCTLB.bit.CBD = AQ_CLEAR; // Set actions
EPwm1Regs.TBCTL.bit.SYNCOSEL = 3; // CAP signal
EPwm1Regs.TBCTL2.bit.SYNCOSELX = 3; // CAP signal
EALLOW;
EPwm1Regs.HRCNFG.all = 0x0;
EPwm1Regs.HRCNFG.bit.EDGMODE = 3; // MEP control on both edges
EPwm1Regs.HRCNFG.bit.CTLMODE = 0;
EPwm1Regs.HRCNFG.bit.HRLOAD = 2; // Load on either CTR = Zero or CTR = PRD
EPwm1Regs.HRCNFG.bit.EDGMODEB = 3; // MEP control on both edges
EPwm1Regs.HRCNFG.bit.CTLMODEB = 0;
EPwm1Regs.HRCNFG.bit.HRLOADB = 2; // Load on either CTR = Zero or CTR = PRD
EPwm1Regs.HRCNFG.bit.AUTOCONV = 1; // The SFO library function automatically updates the HRMSTEP register with the appropriate MEP scale factor
EPwm1Regs.HRPCTL.bit.TBPHSHRLOADE = 0;
EPwm1Regs.HRPCTL.bit.HRPE = 1; // High resolution period enabled
EPwm1Regs.TBCTL.bit.SWFSYNC = 1;
// // test
// EPwm1Regs.HRCNFG.all = 0x0040;
// EPwm1Regs.HRPWR.all = 0x0000;
// EPwm1Regs.HRMSTEP.all = 0x0000;
// EPwm1Regs.HRCNFG2.all = 0x0000;
// EPwm1Regs.HRPCTL.all = 0x0005;
// Active Low PWMs - Setup Deadband
EPwm1Regs.DBCTL.bit.OUT_MODE = 3;
EPwm1Regs.DBCTL.bit.POLSEL = 2;
EPwm1Regs.DBCTL.bit.IN_MODE = 0;
EPwm1Regs.DBCTL.bit.DEDB_MODE = 0;
EPwm1Regs.DBCTL.bit.OUTSWAP = 0;
EPwm1Regs.DBCTL.bit.SHDWDBREDMODE = 1;
EPwm1Regs.DBCTL.bit.SHDWDBFEDMODE = 1;
EPwm1Regs.DBCTL.bit.LOADFEDMODE = 1;
EPwm1Regs.DBCTL.bit.LOADREDMODE = 1;
EPwm1Regs.DBCTL.bit.HALFCYCLE = 1;
EPwm1Regs.DBRED.bit.DBRED = (int)deadband;
EPwm1Regs.DBREDHR.bit.DBREDHR = (int)((deadband - (int)deadband) * 55 + 0.5) << 8;
EPwm1Regs.DBFED.bit.DBFED = (int)deadband;
EPwm1Regs.DBFEDHR.bit.DBFEDHR = (int)((deadband - (int)deadband) * 55 + 0.5) << 8;
EPwm1Regs.HRCNFG2.bit.EDGMODEDB = 3; // MEP control of both edges
EPwm1Regs.HRCNFG2.bit.CTLMODEDBFED = 0; // Load on ZERO
EPwm1Regs.HRCNFG2.bit.CTLMODEDBRED = 0; // Load on ZERO
EDIS;
}
void HRPWM_setting(float fre,float duty)
{
float deadband;
deadband = 2 * (0.5 - duty) * 1.0/(2*fre)/(1.0/TB_CLK/2.0);
PWM_status = SFO(); // in background, MEP calibration module continuously updates MEP_ScaleFactor
if(PWM_status == SFO_ERROR)
{
error(); // SFO function returns 2 if an error occurs & # of
}
EPwm1Regs.TBPRD = TB_CLK/(2*fre); // Set timer period
EPwm1Regs.CMPA.bit.CMPA = (TB_CLK/(2*fre))*0.5; // Setup compare
EPwm1Regs.DBRED.bit.DBRED = (int)deadband;
EPwm1Regs.DBFED.bit.DBFED = (int)deadband;
}EPWM模块初始化完成之后寄存器的值如下:

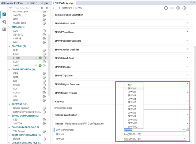
此外,我还尝试使用sysconfig进行配置,奇怪的是只要使能HRPWM功能就无法选择引脚GPIO0和GPIO1(EPWM1A和EPWM1B)。通过数据手册我确认了EPWM1是支持HRPWM的。
未开启HRPWM,EPWM1正常选择,如下图所示

开启HRPWM,EPWM1不能被选择,如下图所示

您好
https://dev.ti.com/tirex/explore/node?node=A__AHoznMC3ESKtr49pS68Q6g__C2000WARE__1kRFgrO__LATEST
关于如何配置您可以参考官方例程。
根据您的截图建议查看是否有被占用。