Part Number: TDA4VM
背景:

问题:
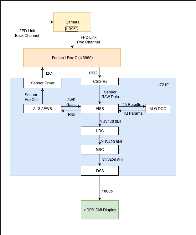
1、从CSI2-RX获取RAW数据
2、经过VISS、AEWB、DCC、LDC、MSC等模块,整个ISP的pipeline中还存在其他模块么?
3、其中ISP-pipeline包含(VISS、AEWB、DCC、LDC、MSC等模块),在实际的代码开发中只能使用RTOS-SDK进行开发?
4、其中ISP-pipeline包含(VISS、AEWB、DCC、LDC、MSC等模块),在实际的代码开发中如何调试这些模块的参数,是否支持动态参数调试?
5、其中ISP-pipeline包含(VISS、AEWB、DCC、LDC、MSC等模块),在实际的代码开发中如何调试这些模块的参数,是否存在对应的工具可以动态实时的调试这些模块的参数配置?