请注意,本文内容源自机器翻译,可能存在语法或其它翻译错误,仅供参考。如需获取准确内容,请参阅链接中的英语原文或自行翻译。
器件型号:CC2650EM-7ID-RD Thread 中讨论的其他器件:CC2650、 BLE-STACK
工具/软件:Code Composer Studio
Code Composer Studio 版本:7.1.0.00016
TI 编译器 v16.9.1.LTS
BLE SDK 2.2.1.8
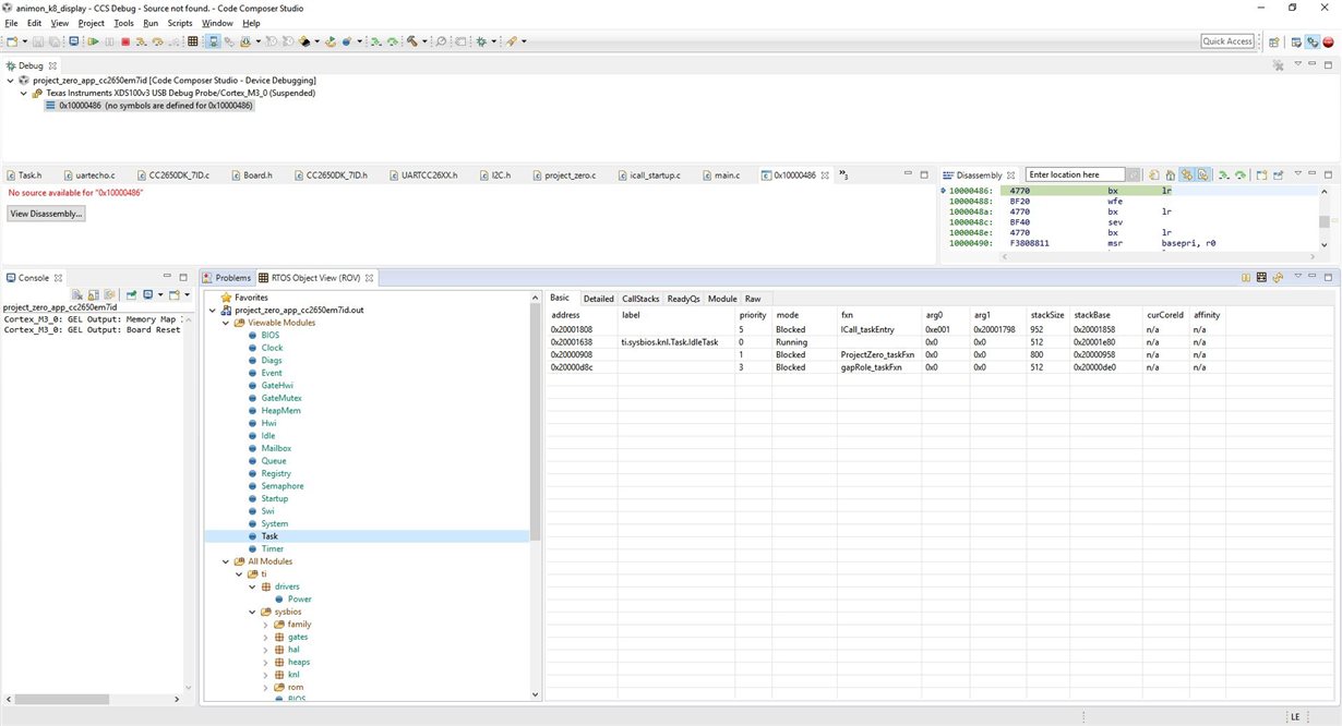
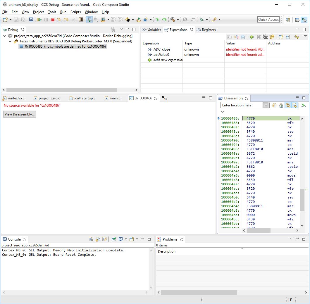
我导入 project_zero_app_cc2650em7id 和 project_zero_stack_cc2650。 我没有更改源代码的一行。 我可以不出错地编译这两个文件。 如果我想调试项目、它会运行很短的时间、而不会崩溃。
这就是所有输出。 之后软件崩溃。







