Thread 中讨论的其他器件:PMP2338.
工具与软件:
您好!
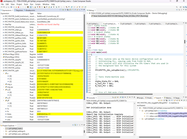
我现在从事1.3kW GaN 图腾柱 PFC +电机逆变器参考设计的 PFC 软件、DSP 是 F2800137。
当我尝试运行交流闭合电流环路(施加55VAC/50Hz)时、我找到了 SPLL_1PH_SOGI_RUN ()无法计算正确的 FC1PHTTPL_spll1、因此 PFC1PHTTPL_acSine 无法更新、因为 PFCC1PHTTPL_acSine 是 PFC 软件用于更改状态机 PFC1PHTTPL_PWM 状态的关键数据、因此无法生成闭环状态。PFC1PHTTPL_Swap_Swac_state.enum 无法显示电流。
请参阅以下代码和表达式屏幕截图。
PFC1PHTTPL_HAL_toggleProfilingGPIO2 ();
SPLL_1PH_SOGI_RUN (&PFC1PHTTPL_spll1、PFC1PHTTPL_vACMeas_pu);
PFC1PHTTPL_spll_since=PFC1PHTTPL_spll1.sine;
PFC1PHTTPL_spl_cosine=PFC1PHTTPL_spll1.cosine
您可以帮助查看并检查原因吗?
谢谢
此致
海利
