主题中讨论的其他部件:C2000WARE
您好,
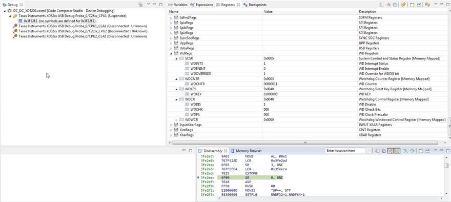
微控制器(F2.8377万D)似乎卡在bootrom代码中。 这不是正常现象,只能通过应用程序中的监视程序重复重置来重新创建。 一旦微控制器进入这种“僵尸”状态,我就能够连接JTAG (经过修改的凝胶,不会更改CPU状态)并读取寄存器并找到它被卡住的地址(0x3fe2ee)。我们可以看到它在分支无条件地卡在同一位置,实际上是1。 连接CPU寄存器和反汇编视图中的bootrom代码快照。 问题
- 在bootrom中,哪些情况会导致此说明?
- 为什么看门狗不触发? (在bootrom中是否打开了看门狗?
注册内容:/CFS文件/__key/communityserver-discussions-组件文件/171/CCS_5F00_Export_5F00_PeripheralMap.txt





