This thread has been locked.

If you have a related question, please click the "Ask a related question" button in the top right corner. The newly created question will be automatically linked to this question.

[参考译文] CCS/TMS320F28379D:使用 Code Composer Studio

Guru**** 2538520 points
Other Parts Discussed in Thread: C2000WARE

请注意,本文内容源自机器翻译,可能存在语法或其它翻译错误,仅供参考。如需获取准确内容,请参阅链接中的英语原文或自行翻译。

https://e2e.ti.com/support/microcontrollers/c2000-microcontrollers-group/c2000/f/c2000-microcontrollers-forum/853967/ccs-tms320f28379d-working-with-code-composer-studio

器件型号:TMS320F28379D
主题中讨论的其他器件:C2000WARE

工具/软件:Code Composer Studio

您好!

在1周内、即使在 CCS 错误上也浪费时间(生成以寻求帮助!)、我会要求每个人都向我展示一种方式、一个文档或一个能够帮助我处理 CCS 而不会出现错误的人。 4年前、使用 CCS6不是问题、现在使用 CCS9、我有很多问题根本无法解决。

请为我提供指导、

谢谢

此致

Moham

  • 请注意,本文内容源自机器翻译,可能存在语法或其它翻译错误,仅供参考。如需获取准确内容,请参阅链接中的英语原文或自行翻译。

    您好、Moham、

    很抱歉、您在使 CCS 项目与 CCS9一起工作时遇到一些问题。 我假设您正在使用网络上的最新 C2000Ware 版本在 CCS9上工作。 如果不是、请下载相同的文件并尝试导入示例。

    如果仍有问题、 请提供 错误的快照和您正在导入的示例。

    此致、

    Vivek Singh

  • 请注意,本文内容源自机器翻译,可能存在语法或其它翻译错误,仅供参考。如需获取准确内容,请参阅链接中的英语原文或自行翻译。

    尊敬的 Vivek:

    我确切地说是最新版本的 C2000Ware。 因此、我需要一种方法来消除我提供的原始或自定义示例中不会生成非订单错误的错误。我想我可能需要一些有关使用 CCS 新版本和/或添加旧版本中不必要的库的信息(至少看起来是这样)。 例如、打开 blinky 示例并仅添加 bissc.h 头文件并提供相关的包含路径和链接器搜索路径短语后、我会看到附加屏幕截图中显示的许多错误。

  • 请注意,本文内容源自机器翻译,可能存在语法或其它翻译错误,仅供参考。如需获取准确内容,请参阅链接中的英语原文或自行翻译。

    穆罕默德

    您是否能够在不进行任何修改的情况下编译示例项目?

    如果是、则需要查看在工程中修改的内容、这会导致错误。 例如、在这种情况下、错误与链接 cmd 文件有关。 您需要提供适当的链接器 cmd 文件或包含路径、但此处似乎不是这样。

    此致、

    Vivek Singh

  • 请注意,本文内容源自机器翻译,可能存在语法或其它翻译错误,仅供参考。如需获取准确内容,请参阅链接中的英语原文或自行翻译。

    Vivek、

    要将 bissc.h 添加到我的代码中、我只需要在代码顶部添加一个 include 和相关的.cmd 文件? 如果足够、我会在这里进行测试并提供结果、如果不够、请以这种方式帮助我...

    关于

    Moham

  • 请注意,本文内容源自机器翻译,可能存在语法或其它翻译错误,仅供参考。如需获取准确内容,请参阅链接中的英语原文或自行翻译。

    如果您只想在存储此文件的位置添加另一个包含路径、那么您应该可以不出现任何问题。 我看到 cmd 文件名已更改、因此未找到该 cmd 文件名。 文件名不应因添加包含路径而更改。 如果您现有的工作区有问题、请使用新的工作区并重新导入工程、然后尝试包括路径。

    此致、

    Vivek Singh

  • 请注意,本文内容源自机器翻译,可能存在语法或其它翻译错误,仅供参考。如需获取准确内容,请参阅链接中的英语原文或自行翻译。

    Vivek、

    我向您发送4个屏幕截图、1)在重新安装后显示原始代码示例

                              2) 2)仅显示未注释的 bissc.h 头文件

                              3)显示编译器包含 serach 路径框

                              4)显示了链接器搜索路径框

    我尝试将包含头文件和.c 文件的 bissc 代码仅添加到我的现有工程(示例)中。 您能帮我解决未来的 biss 和其他库/代码的这个问题吗? 我的食欲体验一点也不像这样麻烦。

    谢谢  

    BR

    Moham

  • 请注意,本文内容源自机器翻译,可能存在语法或其它翻译错误,仅供参考。如需获取准确内容,请参阅链接中的英语原文或自行翻译。

    我以前的帖子图像有什么问题? 我对提到的错误感到困惑和厌烦...

  • 请注意,本文内容源自机器翻译,可能存在语法或其它翻译错误,仅供参考。如需获取准确内容,请参阅链接中的英语原文或自行翻译。

    穆罕默德

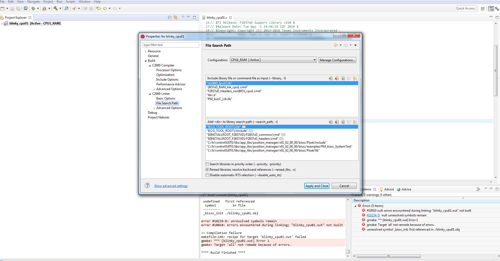
    在上一个屏幕截图中、您将链接到 PM_BissC_Lib.lib 库、但我看不到该库的包含路径。 确保为 该库添加库搜索路径。

     如果使用 bissC cmd 文件编译工程、请确保将其复制到工程目录。 并从构建中排除任何其他 cmd 文件。 您可以通过右键单击文件并选择'Exclude from Build'来执行此操作。

    此致、

    Ozino

  • 请注意,本文内容源自机器翻译,可能存在语法或其它翻译错误,仅供参考。如需获取准确内容,请参阅链接中的英语原文或自行翻译。

    Ozino、

    我在您提出的解决方案中添加了新的屏幕截图、并附上了相关图片。 首先、我添加了您在图片中看到的所有文件夹、但未成功。 然后、我将所有 bissc 代码复制到原始工程的编译文件夹(在代码中添加包括 bissc 头文件和 secondbissc_init()函数在内的2行之前是可以的)、但这种方法也失败了。 请针对此问题提出解决方案...

    提前感谢

    此致

    Moham

  • 请注意,本文内容源自机器翻译,可能存在语法或其它翻译错误,仅供参考。如需获取准确内容,请参阅链接中的英语原文或自行翻译。

    穆罕默德

    我能够导入 blinky 示例并为 bissc.h 添加#iinclude 和参考 bissc_init()以及编译、而不会出现任何错误。 是否已在项目目录中复制 bissc.c? 请在下一个屏幕快照中展开项目浏览器、以便我知道项目中包含哪些文件。 下面是一些我的项目设置的屏幕截图。

    我会说您的包含路径看起来是正确的。 第一个映像中的错误是由于项目文件夹中缺少源文件 bissc.c 造成的。

    此致、

    Ozino

  • 请注意,本文内容源自机器翻译,可能存在语法或其它翻译错误,仅供参考。如需获取准确内容,请参阅链接中的英语原文或自行翻译。

    Ozino、

    非常感谢您的尝试和回复。 我的问题是我的项目中没有 bissc.c。 我对添加项目文件夹中已编译所需源代码的 Eclipse 的其他自定义体验非常好。 在这种情况下、在我的项目树中添加.c 文件路径后、问题得到解决。

    BR

    Moham