This thread has been locked.

If you have a related question, please click the "Ask a related question" button in the top right corner. The newly created question will be automatically linked to this question.

[参考译文] CCS/TMS320F28054M:电机 BLDC

Guru**** 2538955 points
Other Parts Discussed in Thread: TMS320F28054M, MOTORWARE, C2000WARE, CONTROLSUITE

请注意,本文内容源自机器翻译,可能存在语法或其它翻译错误,仅供参考。如需获取准确内容,请参阅链接中的英语原文或自行翻译。

https://e2e.ti.com/support/microcontrollers/c2000-microcontrollers-group/c2000/f/c2000-microcontrollers-forum/823486/ccs-tms320f28054m-motor-bldc

器件型号:TMS320F28054M
主题中讨论的其他器件: MOTORWAREC2000WAREcontrolSUITE

工具/软件:Code Composer Studio

大家好、

                我最近购买了 C2000高电压电机驱动套件(TMDSHVMTRKIT5)。 在该套件中、我有三个控制卡、F2805、F2806、F2803。

我想使用具有无传感器概念的 TMS320F28054M 微控制器开发 BLDC 电机驱动器。

这个控制器 TMS320F28054M 适合我的应用(最大电机转速为9000rpm、310W 电机功率)?

2.我不熟悉这个微控制器系列、我已经用 MSP430控制器驱动 BLDC 电机了。 我还在使用 CCS8.0

3.我已经在 PC 中安装了 controlSUITE、C2000ware 和 motorware

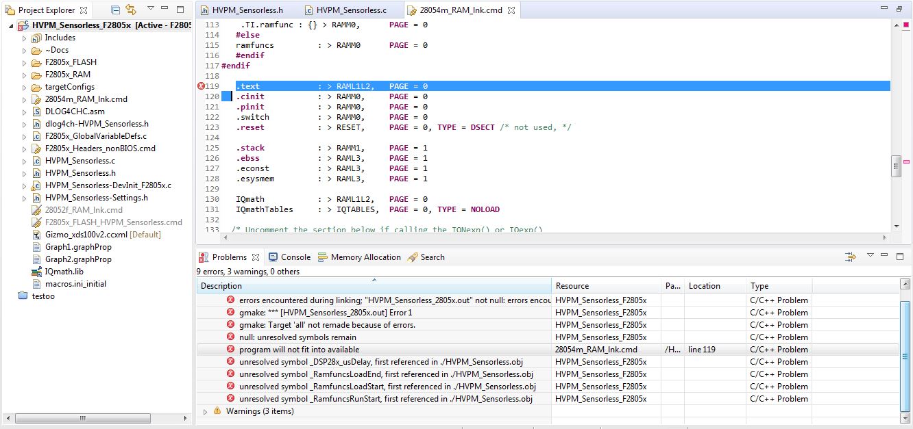
4.我正在尝试 controlSUITE 文件夹中提供的示例、在此程序中、我在构建时遇到以下错误。

屏幕截图中附加的错误。

帮助我解决此错误。

此致、

Yuvaraj

  • 请注意,本文内容源自机器翻译,可能存在语法或其它翻译错误,仅供参考。如需获取准确内容,请参阅链接中的英语原文或自行翻译。

    您似乎需要将 GlobalVariableDefs.c 文件添加到项目中。 查找

    C:\ti\controlSUITE\device_support\f2805x\V100\F2805x_headers\sources\F2805x_GlobalVariableDefs.c

    惠特尼

  • 请注意,本文内容源自机器翻译,可能存在语法或其它翻译错误,仅供参考。如需获取准确内容,请参阅链接中的英语原文或自行翻译。

    尊敬的惠特尼:

     将 F2805x_GlobalVariableDefs.c 添加到我的项目后、我会遇到如下新错误。 帮助您进一步操作

    Yuvaraj

  • 请注意,本文内容源自机器翻译,可能存在语法或其它翻译错误,仅供参考。如需获取准确内容,请参阅链接中的英语原文或自行翻译。

    您正在使用此示例的哪个版本? 导入时是否出现了所有这些错误、或者是否进行了一些更改?

    您缺少 F2805x_common\source\f2805x_usDelay.asm (应修复 DSP28x_usDelay 错误)。

    链接器文件发生了一些奇怪的情况。 您是尝试从闪存还是从 RAM 运行? 这是一个 RAM cmd 文件、但在 RAM 构建期间不需要这些 Ramfuncs 符号。 如果切换到其他编译配置、它会修复错误吗?

    惠特尼

  • 请注意,本文内容源自机器翻译,可能存在语法或其它翻译错误,仅供参考。如需获取准确内容,请参阅链接中的英语原文或自行翻译。

    谢谢 Whitney。

    在我添加 F2805x_usDelay.asm 并将链接器文件更改为刷写其编译后、没有错误。

    Yuvaraj