This thread has been locked.

If you have a related question, please click the "Ask a related question" button in the top right corner. The newly created question will be automatically linked to this question.

[参考译文] TPS26750:USB PD 3.1 合规性问题

Guru**** 2502515 points
Other Parts Discussed in Thread: TI-PD-ANALYZER, BQ25756, TPS26750, TPS26750EVM

请注意,本文内容源自机器翻译,可能存在语法或其它翻译错误,仅供参考。如需获取准确内容,请参阅链接中的英语原文或自行翻译。

https://e2e.ti.com/support/power-management-group/power-management/f/power-management-forum/1534032/tps26750-usb-pd-3-1-compliance-question

器件型号:TPS26750
主题中讨论的其他部件:BQ25756、、、TI-PD-ANALYZER

工具/软件:

您好、  

我们的应用不需要 BQ25756 来提供全范围的 PDO、因此我们只需使用一个简单的降压稳压器 即可提供 2 个 PDO 5V 3A 和 24V 5A (EPR PDO) 来节省成本。

我想知道是否使用 TPS26750 设计了供电方器件、它只能提供两个 PDO:5V 3A 和 24V 5A (EPR PDO)、该器件是否仍然完全符合 USB PD 3.1 规范?

此致、

Ming

  • 请注意,本文内容源自机器翻译,可能存在语法或其它翻译错误,仅供参考。如需获取准确内容,请参阅链接中的英语原文或自行翻译。

    尊敬的 Ming:

    根据 PD 规范 (PD3.1 和 PD3.2)、源 PD 需要能够提供介于最小值 (5V/1.5A) 到最大 PDO(即 24V/5A)之间的固定 PDO。 只有两个 PDO (5V/3A 和 24V/5A) 不符合 PD 规范。 此外、还需要支持 EPR 的电源来支持类似于 PPS 的 AVS(可调电压电源)。

    此外、24V 不是有效的 EPR PDO。 对于 EPR PDO、可接受的 EPR 固定 PDO 为 28V、36V 和 48V。 协商有效 24V EPR 合约的唯一途径是通过 EPR AVS (15V-48V/5A) 合约、该合约要求控制直流/直流转换器以便能够以正确的压摆率转换电压。 当 TPS26750 与 BQ25756 配对时、会处理所有这些操作。  

    总之、仅提供 5V/3A 和 24V/5A 的 PD 电源将不符合 USB PD 规范 3.1(或 3.2)。 要根据您的要求实现完全合规的 EPR 解决方案、您至少需要支持以下 PDO:  

    • 5V/3A
    • 9V/3A
    • 15V/3A
    • 20V/5A
    • 28V/5A(第一个有效的固定 EPR PDO)
    • 15V-28V/5A(可在此处协商 EPR AVS、24V/5A)

    如果您有任何其他问题或疑虑、请告知我们!  

    谢谢。此致。

    Raymond Lin

  • 请注意,本文内容源自机器翻译,可能存在语法或其它翻译错误,仅供参考。如需获取准确内容,请参阅链接中的英语原文或自行翻译。

    尊敬的 Raymond:

    感谢您的详细答复。

    在这种情况下、我想知道如何设置灌电流 PDO 以提供恒定的 24V/5A?  

    我使用 Anker Prime 240W GaN 台式充电器(4 端口)- Anker UK 作为供电方、支持 PDO(我使用 PD 协议分析器进行了检查):

    • 固定 5V/3A
    • 固定  9V/3A
    • 固定  15V/3A
    • 固定  20V/5A
    • 固定 EPR  28V/5A  
    • AVS EPR 15V-28V/5A 140W

    我使用的接收端是 TPS26750EVM、并使用 USBCPD 应用程序自定义工具来设置 PDO。  

    我已经尝试了以下组合:

    组合 1(仅提供 20V/5A):

    • 固定 5V/3A
    • 固定  9V/3A
    • 固定  15V/3A
    • 固定  20V/5A
    • 固定 EPR 24V/5A  
    • AVS EPR 15V-24V/5A 120W

    组合 2(提供 28V/5A、似乎忽略了 AVS PDO):

    • 固定 5V/3A
    • 固定  9V/3A
    • 固定  15V/3A
    • 固定  20V/5A
    • 固定 EPR 28V/5A  
    • AVS EPR 15V-24V/5A 120W

    组合 3 (仍提供 28V/5A):

    • 固定 5V/3A
    • 固定  9V/3A
    • 固定  15V/3A
    • 固定  20V/5A
    • 固定 EPR 28V/5A  
    • AVS EPR 15V-28V/5A 140W

  • 请注意,本文内容源自机器翻译,可能存在语法或其它翻译错误,仅供参考。如需获取准确内容,请参阅链接中的英语原文或自行翻译。

    尊敬的 Ming:  

    您测试的 Anker 充电器似乎没有 EPR AVS PDO 类型。 如下面的屏幕截图所示、Anker 源端口似乎仅提供 28V/5A 的固定 PDO、没有 EPR AVS 来支持 15V-28V/5A。  

    您能否提供用于测试的 JSON 文件以及使用 PD 协议分析器捕获的 PD 日志文件?  

    谢谢。此致、

    Raymond Lin

  • 请注意,本文内容源自机器翻译,可能存在语法或其它翻译错误,仅供参考。如需获取准确内容,请参阅链接中的英语原文或自行翻译。

    e2e.ti.com/.../sink.zip

    尊敬的 Raymond:

    有关 JSON 和 PD 日志、请参阅随附的。  CCGX3 文件可在 EZ-InfineonTm 协议分析器- PD 开发人员中心 软件中打开、以便查看详细的解码消息。 我可以看到 Anker 充电器支持 AVS EPR 15V-28V/5A 140W。 这个家伙在 Reddit 还确认使用他的  KM003C PD 测试仪: Anker Prime 240W USB-C 充电器 A2342 — 偶尔输出只有 60W 在“笔记本电脑“USB-C 端口: r/UsbCHardware

    至于接收端设置、我注意到配置中没有设置该寄存器。 如果需要、您能否建议在这种情况下如何设置十六进制值?

    谢谢、

    Ming

  • 请注意,本文内容源自机器翻译,可能存在语法或其它翻译错误,仅供参考。如需获取准确内容,请参阅链接中的英语原文或自行翻译。

    或者、为了节省我们的时间、您是否能够提供一个已知可正常工作的 Sink json 文件、该文件具有通过 AVS 灌入 24V/5A 电流的配置? 谢谢!

  • 请注意,本文内容源自机器翻译,可能存在语法或其它翻译错误,仅供参考。如需获取准确内容,请参阅链接中的英语原文或自行翻译。

    尊敬的 Ming:

    TI 美国将于 7 月 4 日下班、我们将在下周初回复您。

    谢谢。此致、

  • 请注意,本文内容源自机器翻译,可能存在语法或其它翻译错误,仅供参考。如需获取准确内容,请参阅链接中的英语原文或自行翻译。

    尊敬的 Ming:  

    对延迟深表歉意、请查看 EPR AVS 受电方配置、明天之前将提供进一步的反馈。  

    谢谢。此致、

    Raymond Lin

  • 请注意,本文内容源自机器翻译,可能存在语法或其它翻译错误,仅供参考。如需获取准确内容,请参阅链接中的英语原文或自行翻译。

    尊敬的 Raymond:

    您是否能够生成可正常工作的 EPR AVS 24V 接收端配置文件?

    此致、

    Ming

  • 请注意,本文内容源自机器翻译,可能存在语法或其它翻译错误,仅供参考。如需获取准确内容,请参阅链接中的英语原文或自行翻译。

    尊敬的 Ming:  

    对延迟的响应深表歉意、我当时正在寻找 EPR AVS 源、今天可以采购一个源进行测试。 我将在今天晚些时候提供反馈。  

    谢谢。此致、

    Raymond Lin

  • 请注意,本文内容源自机器翻译,可能存在语法或其它翻译错误,仅供参考。如需获取准确内容,请参阅链接中的英语原文或自行翻译。

    尊敬的 Ming:  

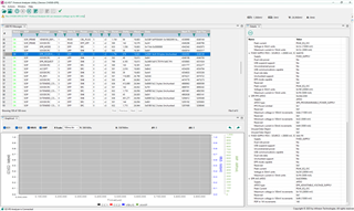
    要实现 24V/5A EPR 受电方 AVS、您需要使用以下设置配置自动协商受电方(寄存器 0x37):  

    AVS 电压和电流位步长是根据 USB-USB PD 规范定义的、如下所示:

    下面是使用 TI-EPR PD 分析仪捕获的 PD 日志(屏幕截图和文件)、其中显示 TPS26750EVM 为 EPR 受电方、从供电方协商 24V/5A EPR AVS 合约 (EPR 140Wdock): e2e.ti.com/.../TPS26750EVM_5F00_24V_5F00_5A_5F00_EPR_5F00_Sink_5F00_AVS_5F00_negotiated.pda

    如果您有任何其他问题或疑虑、请告知我们!  

    谢谢。此致、

    Raymond Lin